The following examples illustrate how to create complex alert rules.
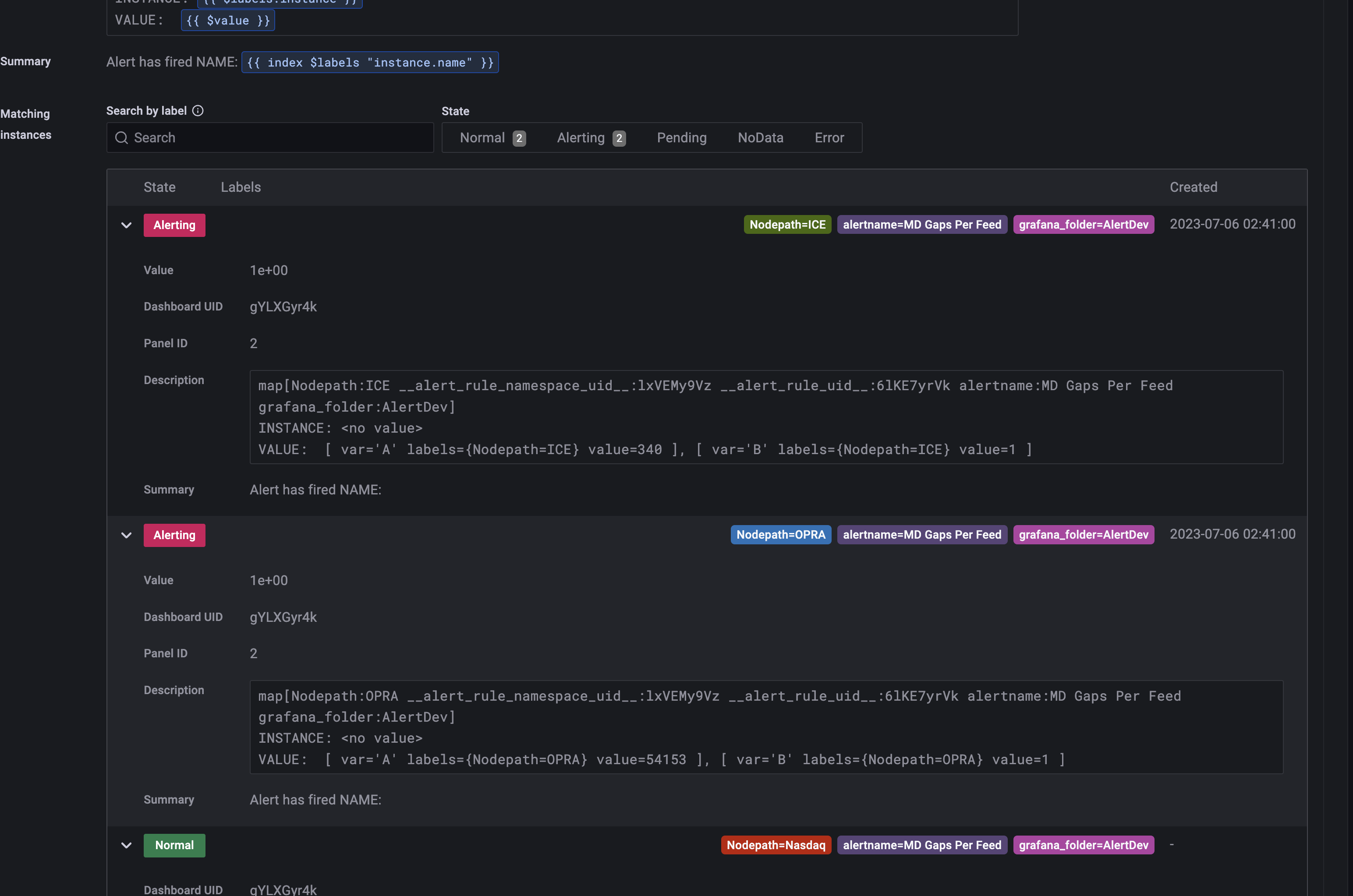
Alert when gaps per venue > 0
Use case: Alert on gaps and retransmissions.
This example illustrates alerting on a metric where the value is greater than a specified value.
Set a query and alert condition:
Set alert evaluation behaviour:
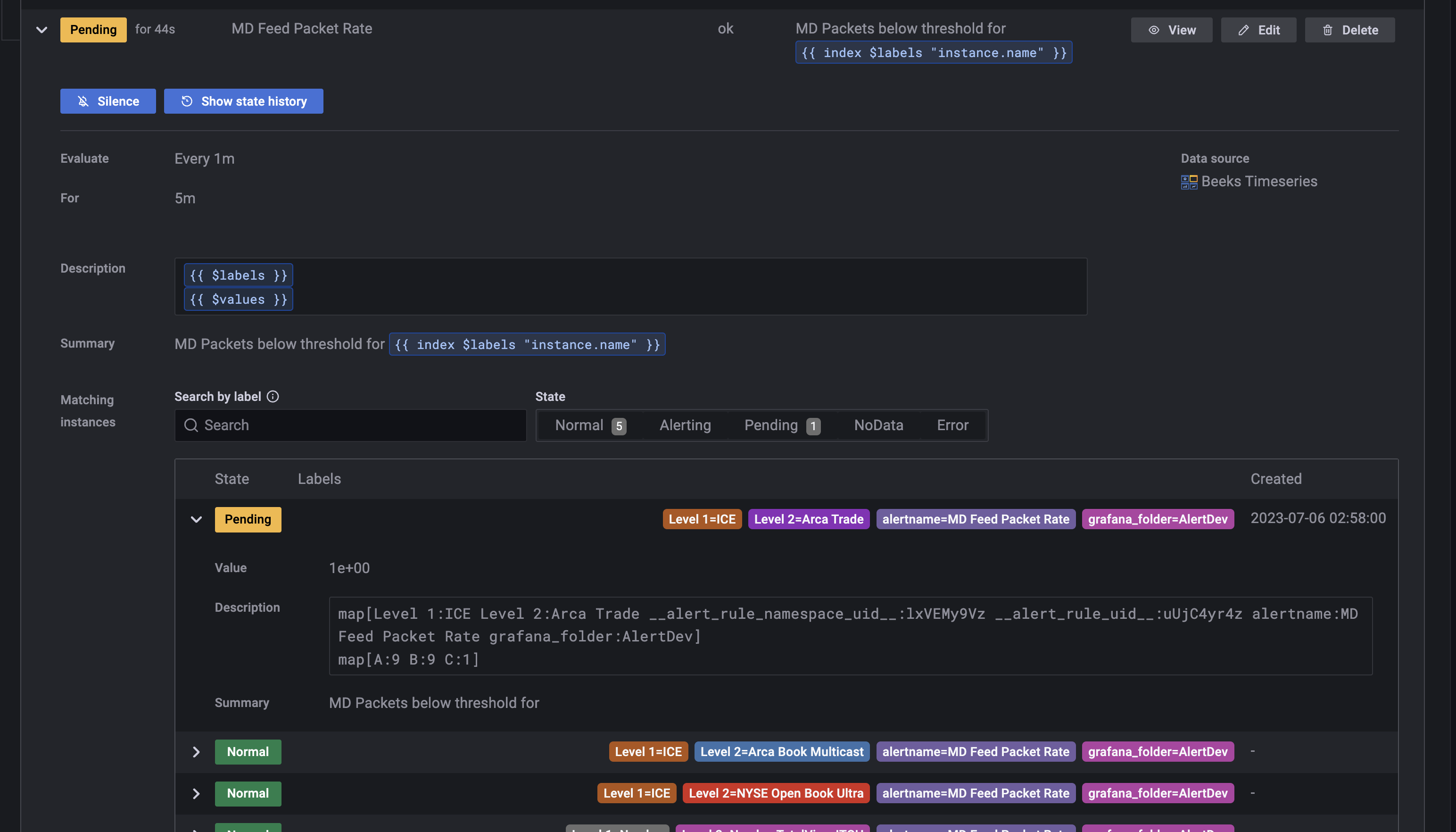
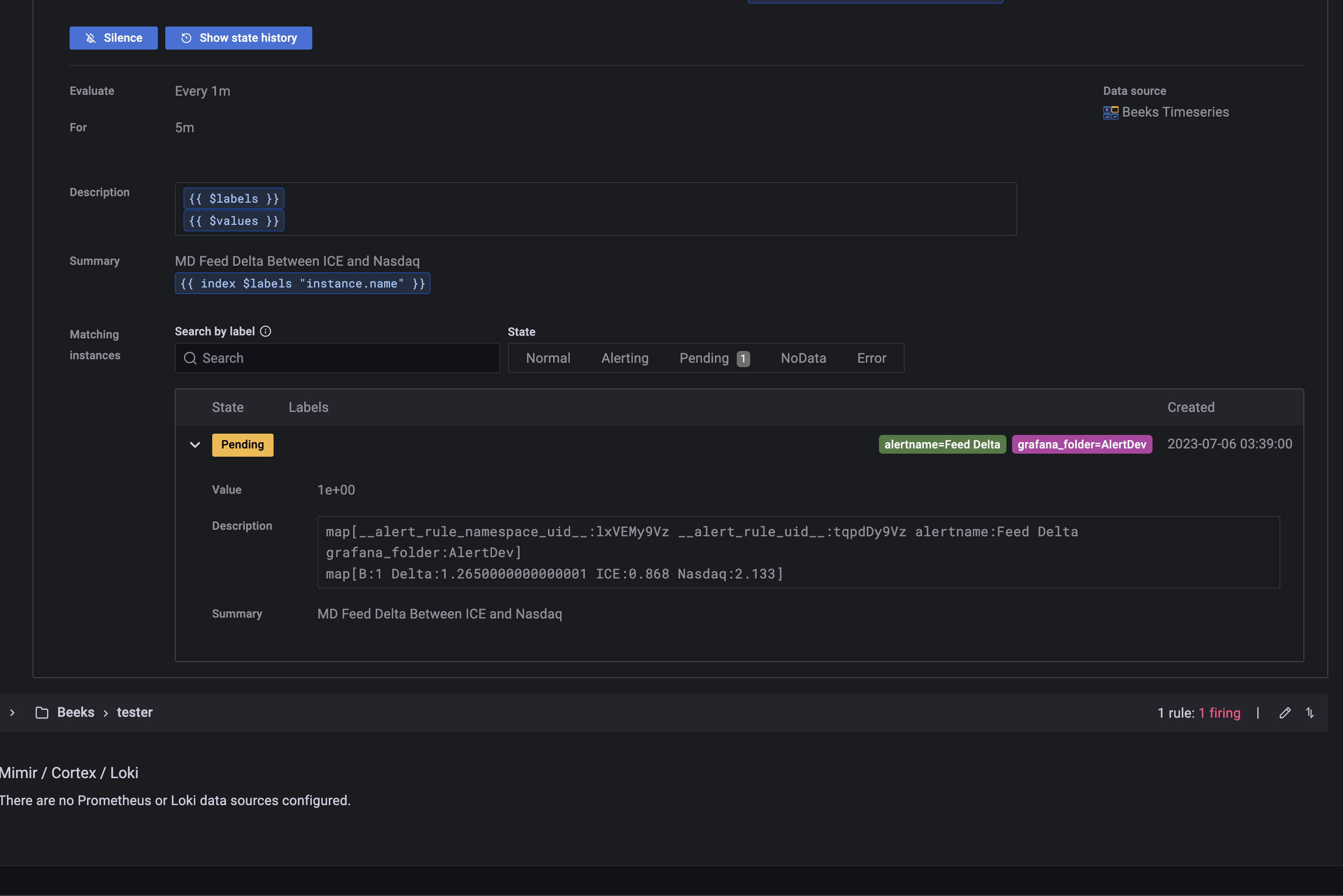
Add details:
Link the dashboard UID and panel ID (you’ll need to manually look up these IDs) so you can navigate from the alert list.
Set up alert variables:
Alert when packet rate per feed per venue < 10
Use case: Detect low traffic.
This example illustrates alerting on a metric where the value is less than a specified value.
Complex Thresholds
Read the Grafana documentation on expression queries.
Alert when values change
Use case: Tracking when session count changes.
The example below is a classic condition to track diff_abs > 0. This alert will trigger when any value changes.
A vs B - comparing 2 series
Use case: Compare market data activity between ICE and Nasdaq and alert if the difference exceeds a threshold.
Comparing short term vs long term averages
Use case: Identifying local drops in volume.
The example below fires an alert if the 10min average is lower than the 1hr average.










